Mobile-Menu

Speichertipp: Mehr Ordnung im Dateisystem und Erkennung von Cyberangriffen Remove Empty Directories – leere Ordner in Windows finden

Von Thomas Joos 2 min Lesedauer

Anbieter zum Thema

Leere Verzeichnisse verschlechtern die Übersicht in Windows und können auf Cyberangriffe oder Probleme hindeuten. Das kleine, kostenlose Tool Remove Empty Directory hilft bei der Suche nach leeren Verzeichnissen und kann diese auch gleich löschen.

Die Freeware Remove Empty Directories stöbert leere Verzeichnisse in Windows auf und löscht sie.(Bild:  ©marcello77, Getty Images via Canva.com)
Die Freeware Remove Empty Directories stöbert leere Verzeichnisse in Windows auf und löscht sie.
(Bild: ©marcello77, Getty Images via Canva.com)

Remove Empty Directories ist eine kleine Freeware, deren einzige Aufgabe darin besteht, auf einem Windows-Rechner leere Verzeichnisse zu finden und diese zu löschen. Das Tool erkennt auch tief verschachtelte Verzeichnis-Infrastrukturen. Die Software löscht die Verzeichnisse nicht einfach, sondern zeigt sie zunächst an. Danach kann der Anwender selbst entscheiden, welche Verzeichnisse gelöscht werden sollen.

Im Tool lassen sich auch schwarze und weiße Filterlisten erstellen, sodass bestimmte Verzeichnisse erhalten bleiben, auch wenn diese leer sind. Enthält ein Verzeichnis wiederum leere Dateien, erkennt Remove Empty Directories (RED) das und kann zudem diese Verzeichnisse identifizieren. Neben der installierbaren Variante des Tools steht es auf der Seite des Entwicklers auch als portable Version zur Verfügung. Für seinen Betrieb ist das .NET Framework ab Version 3.5 notwendig.

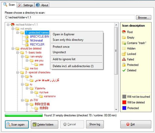
Leere Verzeichnisse mit Remove Empty Directories löschen

Nach dem Start des Tools lässt sich der Scanvorgang für bestimmte Verzeichnisse oder ganze Datenträger starten. Generell ist das Tool für Windows XP/7 und Windows 8 entwickelt, funktioniert aber auch auf Windows 10 und Windows 11. Auf der Registerkarte „Scan“ wird dazu das Verzeichnis oder die Partition ausgewählt, welche das Tool durchsuchen soll. RED zeigt die leeren Verzeichnisse in roter Farbe an und ermöglicht das Löschen mit „Delete Folders“. Auf der Registerkarte „Settings“ lässt sich einstellen, wie das Tool arbeitet. Mit „Scan folders“ beginnt ein neuer Scanvorgang. Die Bedienung des Tools ist sehr einfach gehalten. Allerdings sollten Anfänger nicht einfach leere Ordner löschen, da Systeme dadurch irreparabel beschädigt werden können. Systemordner sollten nur von Profis gelöscht werden, die wissen, was sie tun.

Leere Verzeichnisse mit Remove Empty Directories löschen.(Bild:  Joos - Jonas John)
Leere Verzeichnisse mit Remove Empty Directories löschen.
(Bild: Joos - Jonas John)

Aktuelles eBook

HDD versus SSD

eBook HDD versus SSD
eBook „HDD versus SSD“
(Bild: Storage-Insider)

Speichermedien begleiten viele Nutzer und Unternehmen im Zusammenhang mit der Datenspeicherung, -verarbeitung, -verbreitung und ihrer obligatorischen Löschung (DSGVO) während ihrer gesamten Nutzung. Sollte man dafür HDDs oder SSDs wählen? Beide haben Vor- und Nachteile.

Die Themen im Überblick:

  • Festplatten und unstrukturierte Daten
  • SSD und Flash-Memory
  • Wirtschaftlichkeit & Co.
  • Datensicherheit
  • Nachhaltigkeit
  • Neue Entwicklungen und Trends

(ID:49697526)

Jetzt Newsletter abonnieren

Täglich die wichtigsten Infos zu Data-Storage und -Management

Mit Klick auf „Newsletter abonnieren“ erkläre ich mich mit der Verarbeitung und Nutzung meiner Daten gemäß Einwilligungserklärung (bitte aufklappen für Details) einverstanden und akzeptiere die Nutzungsbedingungen. Weitere Informationen finde ich in unserer Datenschutzerklärung. Die Einwilligungserklärung bezieht sich u. a. auf die Zusendung von redaktionellen Newslettern per E-Mail und auf den Datenabgleich zu Marketingzwecken mit ausgewählten Werbepartnern (z. B. LinkedIn, Google, Meta).

Aufklappen für Details zu Ihrer Einwilligung